반응형
ComfyUI는 요즘 많은 사람들에게 사랑받고 있는 이미지 생성 도구예요. 이 포스트에서는 ComfyUI의 설치부터 기본 사용법, 주요 기능까지 자세히 알아볼게요. 진짜 쉽죠? 😊
ComfyUI란 무엇인가?
ComfyUI는 AI를 활용해 텍스트 설명을 바탕으로 이미지를 생성하는 도구예요. 이 도구는 딥러닝 모델을 사용하여 사용자가 입력한 텍스트에 맞는 이미지를 만들어내는 기능이 뛰어나죠. 예를 들어, "푸른 바다와 하늘"이라고 입력하면, 그에 맞는 멋진 이미지를 생성해줘요.
ComfyUI 설치 방법
ComfyUI를 사용하기 위해서는 먼저 설치가 필요해요. 설치 과정은 다음과 같아요:
- 공식 웹사이트 방문 : ComfyUI 공식 사이트로 가서 최신 버전을 다운로드해요.
- 설치 파일 실행 : 다운로드한 파일을 실행하고, 설치 마법사의 지시에 따라 설치를 진행해요.
- 필요한 라이브러리 설치 : ComfyUI는 몇 가지 라이브러리를 필요로 해요. 설치 과정에서 자동으로 설치되지만, 문제가 생기면 수동으로 설치해줘야 할 수도 있어요.
설치가 완료되면, 프로그램을 실행해보세요!

ComfyUI 기본 사용법
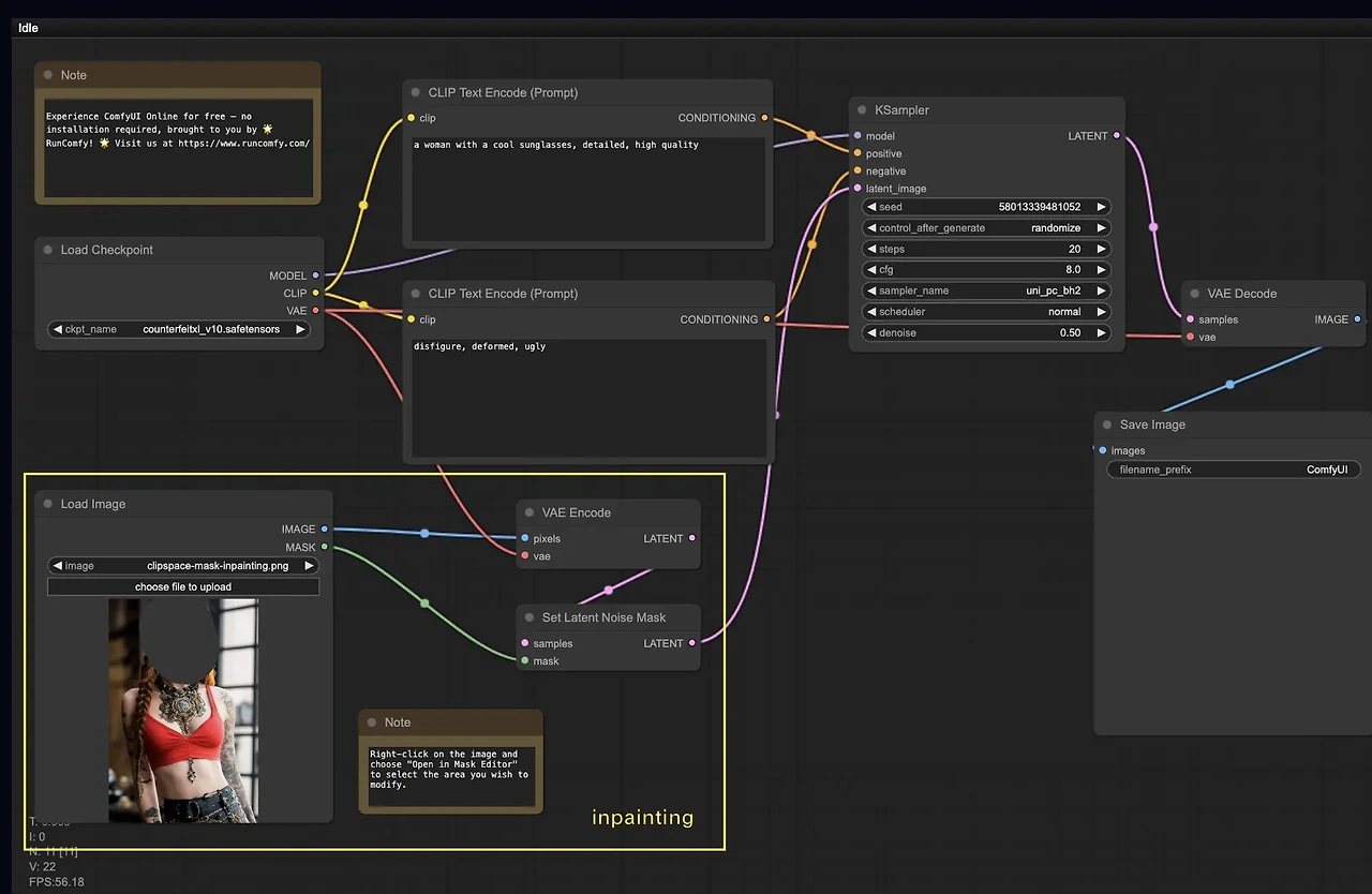
ComfyUI의 기본 사용법은 매우 직관적이에요. 프로그램을 실행하면 다양한 노드와 연결이 보이는데, 이 노드들을 통해 이미지를 생성할 수 있어요.
- 체크포인트 로드 : 먼저, 사용할 모델을 선택해야 해요. "Load Checkpoint" 버튼을 클릭해서 원하는 모델을 선택해요.
- 이미지 업로드 : "Load Image" 버튼을 클릭하여 수정할 이미지를 업로드해요.
- 텍스트 입력 : "CLIP Text Encode" 섹션에서 긍정적 및 부정적인 프롬프트를 입력해요. 이 단계에서 원하는 이미지의 특징을 설명해주면 돼요.
- 이미지 생성 : 모든 설정이 완료되면 "Generate" 버튼을 클릭하여 이미지를 생성해요. 생성된 이미지는 "Save Image" 버튼을 통해 저장할 수 있어요.
ComfyUI의 주요 기능
ComfyUI는 다양한 기능을 제공해요. 그 중 몇 가지를 소개할게요:
- 인페인팅 기능 : 특정 영역을 수정할 수 있는 기능으로, 이미지를 더욱 세밀하게 조정할 수 있어요.

- 업스케일링 : 생성된 이미지를 고해상도로 변환할 수 있는 기능이에요. 이 기능을 사용하면 더욱 선명한 이미지를 얻을 수 있어요.

- 다양한 모델 지원 : 여러 가지 모델을 지원하여 사용자가 원하는 스타일의 이미지를 생성할 수 있어요.
ComfyUI 활용 팁
ComfyUI를 더욱 효과적으로 사용하기 위한 몇 가지 팁을 소개할게요:
- 샘플 활용하기 : 초보자라면 샘플 이미지를 활용해보세요. 샘플을 통해 ComfyUI의 기능을 익히는 것이 좋아요.
- 프롬프트 실험하기 : 다양한 텍스트 프롬프트를 입력해보세요. 같은 이미지라도 프롬프트에 따라 완전히 다른 결과를 얻을 수 있어요.
- 커뮤니티 참여하기 : ComfyUI 사용자 커뮤니티에 참여하여 다른 사용자들과 경험을 공유해보세요. 유용한 팁과 트릭을 배울 수 있어요.
자주 묻는 질문(FAQ)
- Q: ComfyUI는 무료인가요? A: 네, ComfyUI는 무료로 사용할 수 있어요.
- Q: 어떤 운영체제에서 사용할 수 있나요? A: Windows, macOS, Linux 등 다양한 운영체제에서 사용할 수 있어요.
- Q: 이미지 생성 속도는 어떤가요? A: 이미지 생성 속도는 사용하는 하드웨어에 따라 다르지만, 일반적으로 빠른 편이에요.
반응형
'유용한정보' 카테고리의 다른 글
| 업무에 꼭 필요한!! 구글스프레드 시트 꿀팁 모음!!! (0) | 2025.01.21 |
|---|---|
| 2025년 게임 기대작!! 퍼스트버스커:카잔 및 크래프톤 인조이 등 일정을 알아보자 (0) | 2025.01.20 |
| [태블릿추천] 가성비 만능 2024아이패드 A17프로 (0) | 2025.01.17 |
| [VBA] 액셀 VBA 의 A~Z 를 알아보자 (0) | 2025.01.17 |
| [커플 필수] 기념일 계산기 사용해보자! (0) | 2025.01.15 |